I want to define a prefix for my table names. Can that be done easily? Yes 🙂
Right-click the name of the relational model in Browser and select Change Object Names Prefix:

Select Prefix replacement, type the prefix wanted to the New Prefix field and select Add new prefix. Select Tables. Then press Apply.

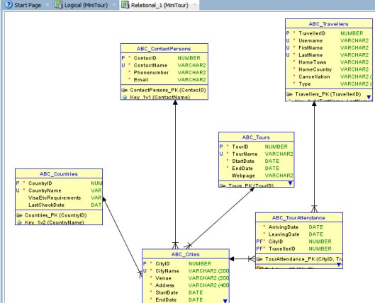
Now all the tables in selected relational model will have the new prefix in the table name:

You can use this also to add prefixes to the names of Views, FK Constraints, Columns, Indexes, or PK&UK Constraints.