I always define columns like USER_CREATED, USER_MODIFIED, DATE_CREATED, DATE_MODIFIED for my tables but I would not like to design them in the logical model. Is there a way to get them automatically to the relational model? YES!
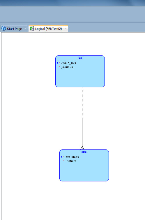
Here’s my logical model. None of my entities has those attributes defined.

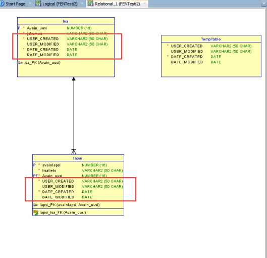
First design a table that only has those technical columns, nothing else. In my example a table is called TempTable:

Then when Engineering to Relational Model select General Options, Use Template Table and select this table from the list:

Engineer.
Now all the tables you just generated to a relational model has these columns:
